Sejarah Singkat
Visi
BPR Muhadi Setia Budi memiliki visi yaitu menjadi BPR yang sehat, kuat dengan aset besar, didukung dengan pelayanan terbaik.
Misi
BPR Muhadi Setia Budi memiliki beberapa misi diantaranya:
- Mengembangkan perekonomian daerah dan mendukung pertumbuhan UKM.
- Mengembangkan SDM yang profesional, jujur, berintegritas dan beretika serta mendukung Pemda dalam mengatasi pengangguran.
- Memberikan pelayanan yang cepat, tepat dan akurat dengan prinsip kehati-hatian dalam pelaksanaan kegiatan usaha dan sebagai fungsi intermediasi
- Mengutamakan kerjasama yang saling menguntungkan dengan seluruh mitra dan stakeholder
Pemegang Saham
Dr. (HC) H. Muhadi Setiabudi
Hj. Ati Sri Subekti
H. Dedy Yon Supriyono, S.E, MM
Hj. Yanti Ria Anggraeni, S.E, MM
Hj. Dian Ayu Merisawaty, S.H., MH
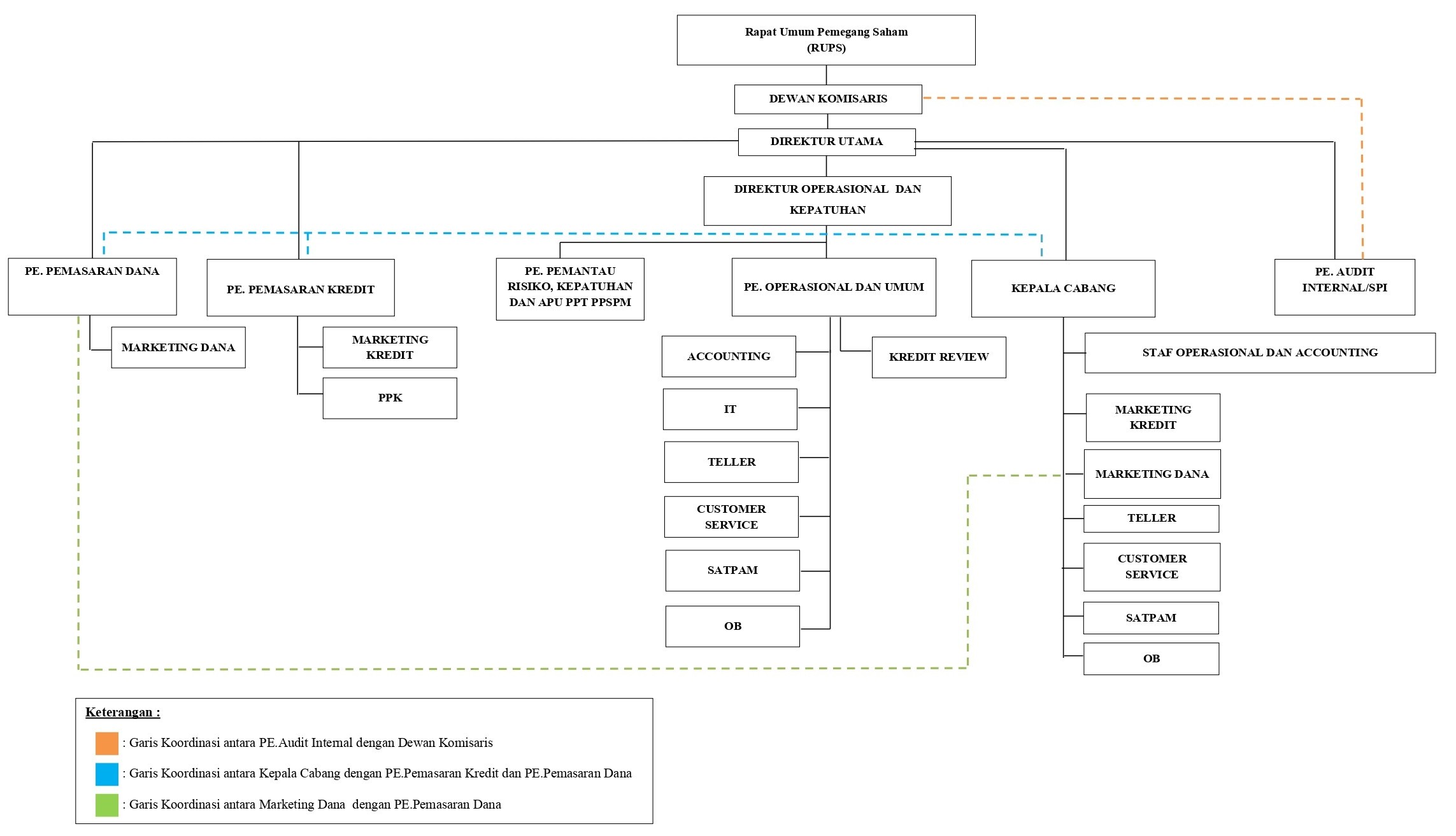
Struktur Organisasi PT. BPR Muhadi Setia Budi






















